Utilizarea butoanelor personalizate
Personalizarea este cel mai puternic mod de a construi un sistem CRM flexibil. În Zoho CRM, poți personaliza module, câmpuri, pagini, linkuri și multe alte elemente. Pe lângă aceste elemente, Zoho CRM îți permite acum să creezi noi acțiuni pentru butoane cu ajutorul unei funcționalități avansate numite Butoane personalizate.
Zoho CRM are butoane standard care sunt utilizate pentru a executa diverse acțiuni predefinite. De exemplu, Conversie este un buton standard folosit pentru a converti un Lead în Contact, Cont sau Oportunitate. Similar, Clonare este un alt buton standard care este folosit pentru a clona orice înregistrare din contul tău CRM. De asemenea, Administratorii CRM pot crea butoane noi și defini un set de acțiuni în funcție de cerințele lor . Butoanele personalizate din Zoho CRM pot fi utilizate pentru a conecta CRM-ul tău cu aplicații terțe, pentru a conecta diferite module Zoho CRM sau pentru a te conecta cu alte aplicații Zoho.
- Butoanele personalizate sunt restricționate pe baza permisiunilor de profil. Administratorii pot partaja fiecare buton personalizat cu diferite profiluri, iar utilizatorii din acele profiluri respective îl pot accesa.
- Butoanele personalizate sunt disponibile pentru toate modulele standard și personalizate.
Crearea unui buton personalizat
- Vizualizare listă - pentru fiecare element de înregistrare. Aceasta include și vizualizarea. Cu toate acestea, plasarea butoanelor peste o înregistrare în vizualizarea Kanban nu este acceptată.
- Bara de utilități din partea de sus a modulului
- În interiorul unei înregistrări: Pagina de creare, pagina de editare, pagina de detalii (pagina de vizualizare). Dacă creezi butoane în interiorul unei înregistrări, poți determina și pentru ce layout dorești ca aceste butoane să fie plasate
Vizualizare listă - Meniu utilități : Butonul va fi poziționat chiar lângă opțiunea Mai multe în vizualizarea Listă .
Vizualizare listă - Fiecare înregistrare : În vizualizarea Listă , butonul va fi afișat pentru fiecare înregistrare.
Vizualizare listă - Meniu acțiuni în masă: Butonul va fi disponibil în meniul de acțiuni în masă doar când sunt selectate înregistrări în vizualizarea listă.
Pagina listelor asociate : În pagina de detalii a înregistrării, butonul va fi disponibil chiar lângă lista asociată.
Wizards: Butonul va fi disponibil pentru execuție în layout-ul Wizard.
Thread-uri de email: Butonul personalizat va apărea imediat după butonul Redirecționare.
- Conectează-te la Zoho CRM cu privilegii administrative.
- Mergi la Setup > Customization > Modules and Fields.
- Din lista de module, selectează modulul dorit.
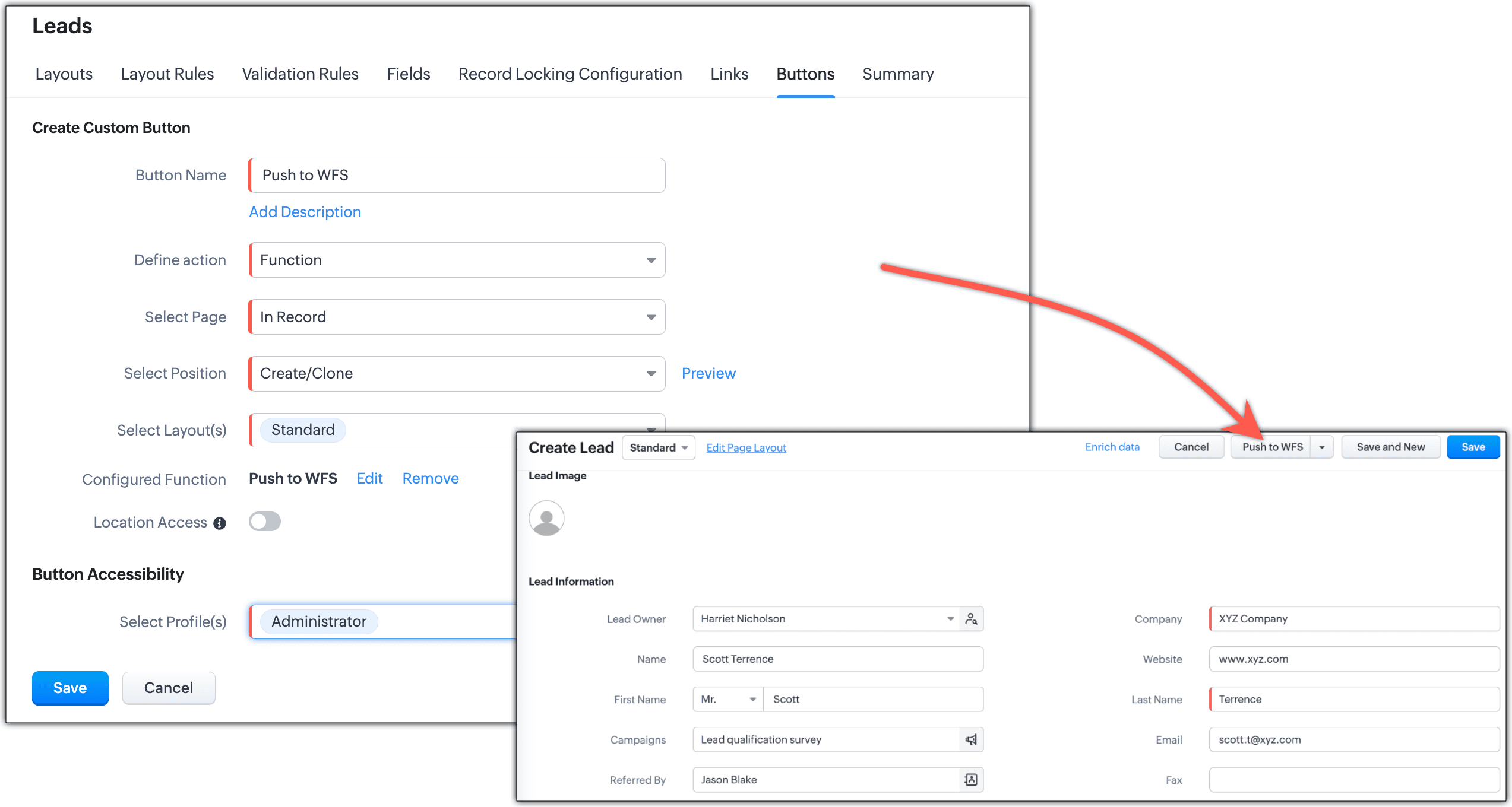
- În tab-ul Buttons, apasă pe Create New Button.
- În pagina Create Your Button, fă următoarele:
- Introdu numele butonului. Numele butonului nu trebuie să depășească 30 de caractere.
- Definește acțiunea pe care butonul trebuie să o execute. Poți alege să creezi o funcție, să deschizi un widget, să invoci un URL, să deschizi un Web Tab, să creezi un Client Script sau să declanșezi un Kiosk.

- Selectează pe ce pagină trebuie plasat butonul. Poți alege din următoarele opțiuni: Într-o înregistrare, Într-o listă, Într-o listă asociată sau Într-un Wizard.
- Alege poziția în pagină.
- Dacă ai ales să plasezi butonul în interiorul unei înregistrări, poți alege între Creare/clonare, Editare sau Detalii.

- Dacă ai ales să plasezi butonul în listă, poți alege între Meniul de utilități, fiecare înregistrare (elemente de linie) sau Meniul de acțiuni în masă.

- Dacă ai ales să plasezi butonul într-o listă asociată, atunci butonul va fi plasat automat în partea de sus a listei asociate.
- Dacă ai ales să plasezi butonul în Wizards, atunci plasarea poate fi determinată din builder-ul Wizard.
- Selectează layout-ul (layout-urile) în care dorești să fie plasat butonul. Poți alege mai mult de un layout.
- În cazul în care dorești să obții informații despre locația utilizatorilor care execută acest buton, poți activa toggle-ul de preferință pentru locație.

- Determină accesibilitatea butonului. Poți alege profilurile care pot accesa butoanele create pentru modulele tale.


- Ai permisiunea de a crea până la 50 de butoane personalizate pentru fiecare modul în Zoho CRM.
- Dacă ai plasat butonul personalizat într-o pagină de vizualizare listă, asigură-te că selectezi cel puțin o înregistrare înainte de a executa acțiunea butonului.
- Dacă ai ales să plasezi butoanele în vizualizarea listă sau oriunde altundeva care nu este în interiorul unei înregistrări (pagina de detalii, pagina de creare/clonare, pagina de editare), nu poți selecta layout-ul.
- Din vizualizarea listă, poți selecta și mai multe înregistrări pentru a efectua acțiunea butonului. În cazul în care sunt selectate mai multe înregistrări și acțiunea butonului este o funcție personalizată, atunci valorile înregistrărilor transmise vor fi separate prin ||| (trei simboluri pipe).
Dacă plasezi butonul în Vizualizare listă - Meniu utilități , informațiile înregistrării nu vor fi disponibile în timpul configurării acțiunii butonului (adică în funcții sau la invocarea unui URL).
Definirea acțiunii butonului
Fiecare buton personalizat trebuie asociat cu o acțiune atunci când un utilizator apasă pe buton. Poți defini acțiunea butonului în oricare din următoarele moduri:
- Din galerie
- Din acțiuni existente
- Scrie propriile funcții personalizate (alimentate de Deluge Script Editor)
- Invocă un URL
- Deschide un web tab
- Creează un Client Script
Alege acțiunea butonului din galerie
Zoho CRM îți oferă câteva acțiuni de buton gata de implementat în galerie, care pot fi asociate cu un buton personalizat pentru diferite scenarii de afaceri ori de câte ori este necesar.
Pentru a asocia o funcție din Galerie cu un buton personalizat
- Creează un buton personalizat și alege acțiunea butonului ca From Gallery din lista derulantă.
Acțiunile gata de utilizare vor fi listate în galerie.
- Apasă Configure pentru acțiunea corespunzătoare pe care vrei să o folosești.
De exemplu: Însumarea valorii Oportunităților.

- În caseta de dialog Configure Custom Function , specifică valorile pentru maparea argumentelor și apasă Save .
De exemplu:
- accountId: Alege "accountid" din lista de câmpuri.

- accountId: Alege "accountid" din lista de câmpuri.
- Selectează profilurile cărora vrei să le oferi acces la acest buton nou creat.
- Apasă Save .
Butonul tău personalizat va fi creat cu succes.

Alege acțiunea butonului din acțiunile existente
Acțiunile existente sunt acțiuni de buton predefinite create de utilizatorii din organizația ta . Această opțiune va fi disponibilă doar când ai creat deja funcții personalizate pentru butoane personalizate în contul tău Zoho CRM. Aceste acțiuni pot fi reutilizate cu diferite butoane personalizate ori de câte ori este necesar.
Definește propria acțiune a butonului
Poți defini propria acțiune a butonului în următoarele moduri:
- scriind o funcție personalizată sau
- invocând un URL
- deschizând un web tab
Scrie propria funcție personalizată
Folosind Deluge Script Editor, poți începe să definești propria acțiune a butonului scriind o nouă funcție personalizată. Vezi și Deluge Script - Ghid de referință .
Pentru a scrie propria funcție personalizată
- Mergi la Setup > Customization > Modules and Fields .
- Din lista de module , selectează modulul dorit.
- În tab-ul Buttons , apasă pe Create New Button .
- Creează un buton personalizat și alege acțiunea butonului ca Writing Custom Function din lista derulantă.
- În popup-ul Create New Function , introdu Function Name , Display Name și adaugă o Description .
- În pagina Customized functions , fă următoarele:
- Specifică Numele și Descrierea funcției tale și apasă pe link-ul Edit Arguments .
- În caseta Edit Arguments , specifică Numele funcției și mapează cheia argumentului cu numele câmpului sau specifică o valoare personalizată. Pentru a mapa cu numele câmpului, introdu "#" ca valoare a parametrului și alege opțiunea dorită din listele derulante.
M aparea valorilor utilizatorului : Alege Users din lista derulantă pentru a mapa câmpurile legate de utilizator, cum ar fi User ID, Email, Mobile, Online Status, Profile , etc.
Maparea valorilor organizației: Alege Organization din lista derulantă pentru a mapa câmpurile legate de organizație, cum ar fi Organization ID, Organization Name, Organization Description, etc.
Maparea valorilor legate de modul : Alege numele modulului din lista derulantă pentru a mapa câmpurile acelui modul. De exemplu, în timp ce configurezi un buton personalizat pentru modulul Contacts, vei putea găsi modulul Contacts și modulele sale de tip lookup, dacă există, cum ar fi Accounts, Vendors, etc. Dacă alegi Contacts din lista derulantă, vei putea mapa în continuare câmpurile sale, cum ar fi Contact id, Contact Owner id , etc.
Maparea variabilelor Zoho CRM : Dacă ai configurat un set de valori ca variabile Zoho CRM pentru a fi utilizate ca câmpuri de îmbinare în șabloanele de email, sau ca parametri de autentificare reutilizabili în funcții și API-uri, le poți mapa aici. Alege Zoho CRM Variables și apoi mapează numele grupului și numele variabilei.
- Mapare pentru extragerea datelor : Alege Request din lista derulantă pentru a extrage date precum All Fields, Parameters, Headers, FileContent și Body . Folosirea acestei opțiuni la crearea unui buton personalizat pentru locația List View - Utility Menu îți permite să captezi cvid, pageno, modulename și moduledisplayname . Folosirea acestei opțiuni la crearea unui buton personalizat pentru Create / Clone page, Edit Page, View page, List view each record, List View - Mass Action Menu , și Related List , îți permite să captezi modulename și moduledisplayid .
- Apasă Done .
- Scrie funcția dorită în Deluge Script Editor.
- Apasă Save and Execute Script pentru a valida codul.
Dacă nu sunt erori, scriptul tău este gata pentru a fi asociat cu butonul personalizat.
- Apasă Save .
Scriptul va fi asociat cu butonul personalizat. Alege diferite profiluri de utilizatori pentru a verifica cine poate accesa butonul personalizat și apasă Save în pagina Create Your Button . De fiecare dată când apeși pe butonul personalizat, funcția asociată va fi declanșată și acțiunea dorită va fi efectuată cu un singur clic.
- Regulile de flux de lucru pot fi declanșate și prin funcția personalizată executată din butonul personalizat, folosind sarcinile de integrare CRM API în Deluge Scripting.
Invocarea unui URL
Următorul exemplu arată cum poți invoca un URL folosind un buton personalizat.
Vizitează profilurile companiilor Lead-urilor tale din Zoho CRM: Toate contactele din contul tău pot avea un câmp unde specifici Numele companiei. Prin crearea unui URL care este asociat cu o anumită companie, poți merge direct la profilul companiei contului doar apăsând butonul personalizat (Acest buton personalizat poate fi plasat la crearea, clonarea sau vizualizarea unei înregistrări, în funcție de cerințele tale). De exemplu: Linkul poate fi: http://techcrunch.com/topic/company/$%7BAccounts.Company }
- Conținutul URL-ului poate fi dinamic și poți îmbina URL-ul cu câmpurile modulului. În cazul vizualizării listă, câmpurile de îmbinare trebuie separate prin virgulă.
- Opțiunea "Invoke URL" a acțiunilor butonului deschide doar un URL într-un tab nou.
- Cu toate acestea, dacă ai nevoie ca o logică de afaceri să fie executată împreună cu deschiderea URL-ului, poți folosi metoda "openUrl" disponibilă în editorul de funcții. Scrie funcția ta și folosește metoda openUrl în ea pentru a deschide URL-ul după procesarea logicii de afaceri.
Pentru a invoca un URL printr-un clic de buton
- Creează un buton personalizat și alege acțiunea butonului ca Invoke a URL din lista derulantă.
- Introdu valoarea pentru a construi URL-ul.
Lungimea URL-ului nu trebuie să depășească 3000 de caractere.
- Selectează Fields din lista derulantă. Aceasta va insera variabila câmpului ca parte a URL-ului.
- Alege unde vrei să afișezi acțiunea butonului.
- Selectează profilul pentru care butonul personalizat trebuie să fie accesibil.
- Apasă Save.
Deschiderea unui Web Tab
Alege Open a web tab ca acțiune a butonului tău, care permite deschiderea unui web tab într-un tab nou împreună cu câmpurile de îmbinare asociate, printr-un singur clic de buton. Poți fie să creezi un web tab nou, fie să alegi din lista de web tab-uri deja create și să le asociezi butonului tău personalizat.
Pentru a deschide un web tab nou
- Creează un buton personalizat și alege acțiunea butonului ca Open a web tab din lista derulantă.
- Poți fie să creezi un web tab nou, fie să alegi unul din lista disponibilă.
- Acum creează un web tab nou și asociază-l cu butonul tău personalizat.
- URL-ul web tab-ului va fi afișat. Poți adăuga câmpuri de îmbinare conform cerințelor tale. Apasă Save .
Prin urmare, web tab-ul împreună cu câmpurile de îmbinare asociate va fi deschis de fiecare dată când apeși butonul personalizat.
Crearea unui Client Script
Să presupunem că vrei să verifici detaliile utilizatorului de fiecare dată când un contact este creat; poți configura un client script pentru aceasta și să îl plasezi ca buton de acțiune "Verify User Details" în modulul tău. Urmează pașii de mai jos pentru a configura același lucru în butoanele personalizate.
- Creează un buton personalizat și alege acțiunea Client Script.
- Selectează pagina unde butonul ar trebui plasat.
- Selectează în ce etapă sau poziție ar trebui să apară acest buton. Selectează dacă vrei să îl plasezi într-o înregistrare, într-o listă asociată, într-un wizard sau într-o listă.
- Dacă alegi să îl plasezi într-o înregistrare: Selectează poziția, layout-ul și creează un client script.

- Dacă alegi să îl plasezi într-o listă: Selectează o poziție și creează un client script.

- Dacă alegi într-o listă asociată: Selectează poziția și alege lista asociată în care să plasezi butonul de client script.

- Dacă alegi să îl plasezi într-un wizard: Selectează poziția, selectează layout-ul și alege wizard-ul în care vrei să adaugi client script-ul.

- Selectează layout-ul pentru buton.
- Apasă pe create pentru a configura un nou client script.

- Introdu codul pentru a obține detaliile utilizatorului și apasă Add.

- Alege ce profil (Administrator sau Standard sau ambele) poate accesa butonul.
- Apasă Save.
Editarea butonului personalizat
Poți edita butoanele personalizate existente ori de câte ori este necesar. Doar Administratorul contului Zoho CRM poate edita butoanele personalizate.
Pentru a edita un buton personalizat
- Mergi la Setup > Customization > Modules and Fields > [Selectează Modulul] > Buttons .
Sub tab-ul Buttons , toate butoanele personalizate existente vor fi listate.
- Alege butonul dorit pe care vrei să îl editezi și apasă pe iconița Edit
. - În pagina Edit Your Button , editează numele butonului, acțiunea butonului, etc. conform cerințelor tale.
Sortarea butoanelor personalizate
Acum poți sorta ordinea în care butoanele sunt vizibile în modul/înregistrare. Să presupunem că ai creat 5 butoane, fiecare având utilizarea sa unică. 2 butoane care sunt folosite frecvent pot fi plasate în partea de sus a listei, iar cele 3 care sunt folosite moderat pot fi plasate mai jos.
Pentru a sorta un buton personalizat
- Mergi la modulul în care ai creat butonul.
- Apasă pe săgeata în jos de lângă butonul personalizat pentru a vedea lista de butoane.
- Trage și plasează butoanele pentru a le sorta în ordinea dorită.

Ștergerea butonului personalizat
Administratorul Zoho CRM poate șterge butonul personalizat oricând.
- Mergi la Setup > Customization > Modules and Fields > [Selectează Modulul] > Buttons . Sub pagina Buttons, toate butoanele personalizate existente vor fi listate.
- Alege butonul dorit pe care vrei să îl ștergi și apasă pe iconița Delete
. - Apasă Save.
Obținerea informațiilor de locație prin butoane personalizate
- Acest popup de consimțământ va apărea atât pe aplicațiile iOS, cât și pe cele Android ale Zoho CRM.
- Dacă utilizatorul aplicației mobile nu a activat serviciile de locație pe telefonul său, Zoho CRM îl va solicita mai întâi să activeze serviciile de locație pe dispozitiv și apoi va solicita ulterior consimțământul pentru urmărirea locației prin butonul personalizat.
- Acest popup de consimțământ este conceput să apară doar pentru aplicația mobilă a Zoho CRM și nu pentru versiunea web.
- Opțiunea de locație va fi afișată doar pentru "Funcții" (adică Din Galerie, Din Acțiuni Existente, Scrierea funcțiilor) în butonul personalizat.
- Opțiunea de locație nu este acceptată pentru "Acțiuni personalizate".
- Opțiunea de locație va fi afișată pentru pagina de Creare/Clonare, pagina de Editare, pagina de Vizualizare și Lista asociată și nu este acceptată pentru opțiunile de vizualizare listă și Wizards.
Articole Similare
Partener Certificat Zoho
Ai nevoie de ajutor cu Zoho CRM?
Echipa noastra te poate ajuta cu implementarea, personalizarea si suportul Zoho CRM. Peste 200 de proiecte finalizate din 2011.
Contacteaza-ne